This article talks about on how to capture and analyze the Teams logs in app
Teams logs:
Teams logs Generally it refer to the data files generated by the Microsoft Teams application to help with troubleshooting and auditing, which can include client-side diagnostic logs, weblogs for browser users, and audit logs for tracking user activities and security events.
Diagnostic logs capture app processes for performance issues, while audit logs record actions like channel creation or meeting participation for compliance and investigation purposes
Let’s do it step by step:
first quit Teams app, clear Teams cache : please refer https://microbrother.com/how-to-clear-teams-cache-in-app/ this article for the same.
Open teams app and start re-producing the issue in it, parallelly you can capture the fiddler trace in order to deep dive into the issue : please refer https://microbrother.com/fiddler-trace-how-to-capture-and-analyze-it/ this article for the same.
also you can collect https://microbrother.com/wireshark-logs-how-to-capture-and-analyze-them/ Wireshark logs.
Once issue is reproduced –> open system tray –> for Teams icon and hit collect support files

It will download two folder in the Downloads location with name “MSTeams Support Logs XXXXXX” and “PROD-WebLogs-XXXXX.zip” date and time stamp will vary from user to user.

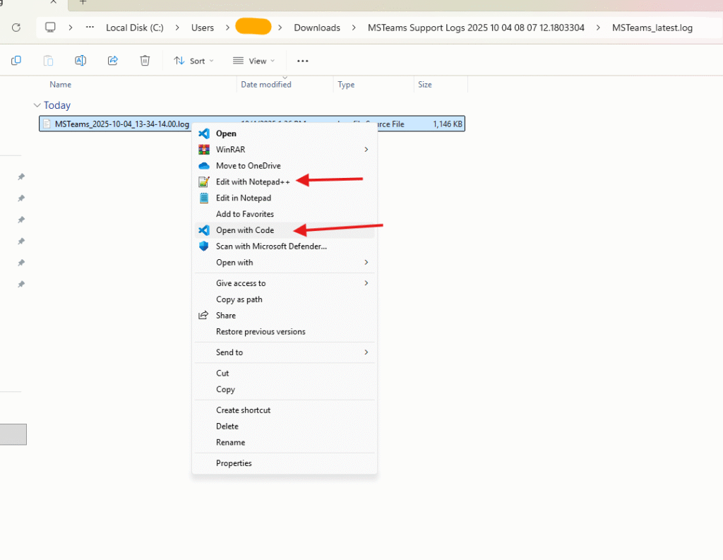
Now open “MSTeams Support Logs XXXXXX” folder –> various file and folders will be present –> now open MSTeams_latest.log folder

look for log files with the big size (sort it by the size) –> in my case I have only one file –> right click on it and open it with notepad ++ https://notepad-plus-plus.org/ or with Visual studio code https://code.visualstudio.com/

Now check the logs by using keywords like error, <ERR>, keyword related to your issue e.g. ping etc –> in my case I am checking logs using error keyword

Keyword will vary from user to user and issue to issue

Now unzip “PROD-WebLogs-XXXXX.zip” folder and open it –> summary.txt mostly captures the error open it with notepad ++ and try to pin-point the issue

under “user” folder we have lot of different different logs , you have to check the logs as per the issue


under core folder –> you will see diagnostic logs –> open it and try to check the error in it.


That’s how you can capture and collect the logs. alternatively you can open ticket with Microsoft : https://microbrother.com/how-to-open-support-ticket-in-o365/ by following this article
Conclusion:
Post reading above article reader will be able to capture and analyze the Teams logs.
Thank you ☺️
